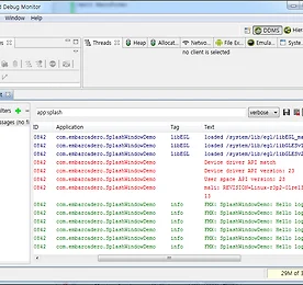
안드로이드에서 Log.d로 기록한 로그 확인 안드로이드에서 Log.d로 기록한 로그 확인기능을 확인하는 도중 상태 값이나, 그 당시의 데이터 값을 알고 싶을 때 로그를 사용합니다.파이어몽키에서는 이미 Log.d라는 함수를 제공하므로 우리는 Log.d를 사용하면 됩니다. ▶ Log.d 사용아래와 같이 추상 클래스의 클래스 함수로 기능이 구현되어 있는데요.(사실 구현은 중요하지 않습니다. 사용법만 알면 됩니다.) type Log = class abstract strict private class var FLogger: IInterface; class constructor Create; public type ToStringFunc = reference to function(O: TObject) : String; class procedure d(const.. 더보기 RAD Studio XE5 Update2의 새로운 기능 RAD Studio XE5 Update 2에서 가장 큰 업데이트 이슈는 C++ builder에서 iOS 적용입니다.하지만, 그 이슈외에도 다양한 이슈가 업데이트 되었습니다.아래의 링크를 통해 자세한 내용을 화인해 주세요.(일본어 문서를 구글 사이트 번역한 내용입니다.) (http://translate.google.com/translate?sl=ja&tl=ko&js=n&prev=_t&hl=ko&ie=UTF-8&u=http%3A%2F%2Fdocwiki.embarcadero.com%2FRADStudio%2FXE5%2Fja%2F%25E3%2583%25A1%25E3%2582%25A4%25E3%2583%25B3%25E3%2583%259A%25E3%2583%25BC%25E3%2582%25B8) 더보기 [소개] 파이어몽키(및 델파이) 소식을 빠르고 다양하게 접할 수 있는 사이트 툴에대한 소식, 기술, 컴포넌트 등 파이어몽키에 대한 다양한 정보를 받아 볼 수 있는 사이트입니다.http://www.fmxexpress.com/ 더보기 파이어몽키로 만든 3D CubeMan 파이어몽키 3d 컴포넌트와 FloatAnimation을 이용해 간단하고 도 멋진 샘플을 만들었네요. 몸에 머리, 팔, 다리를 하위로 구성하고 FloatAnimation으로 움직이는 애니메이션을 주었습니다. 돌려보시면 아쥐 귀엽게 뛰는 3DCubeMan을 보실 수 있습니다. 소스코드는 여기 더보기 [FMX] 모바일 앱 라이프사이클 이벤트 처리하기 애플리케이션 이벤트핸들러를 등록하면 앱의 라이프 사이클 이벤트를 수신할 수 있습니다. 먼저 상단(interface) uses절에 FMX.Platform을 추가 후 이벤트 수신 용 이벤트를 아래와 같이 작성합니다.function TForm1.AppEventHandler(AAppEvent: TApplicationEvent; AContext: TObject): Boolean; begin Result := False; case AAppEvent of TApplicationEvent.FinishedLaunching: Log.d('FinishedLaunching'); TApplicationEvent.BecameActive: Log.d('BecameActive'); TApplicationEvent.WillBecome.. 더보기 매주 금요일 제공되는 파이어몽키 스타일파일 모바일과 데스크탑용 파이어몽키 스타일파일을 매주 금요일마다 제공한다는 아주 반가운 소식이 있어 전합니다.한주에 하나씩 공개를 하고, 현재 2가지의 스타일을 제공해 다운로드받을 수 있습니다.스크린샷을 보면 정말 멋지네요^^ 아래의 링크에서 매주 새로운 스타일을 만나보세요.http://blogs.embarcadero.com/tlaborde The Friday's Design #1 http://blogs.embarcadero.com/tlaborde/2014/01/17/the-fridays-design-1-firemonkey-desktop-and-mobile-design-with-delphi-xe5/ The Friday's Design #2 http://blogs.embarcadero.com/tlaborde/2.. 더보기 안드로이드 Kitkat 스타일 업데이트 안드로이드 KitKat 스타일이 업데이트 되었습니다. 더 다양한 화면을 구성할 수 있게 되었네요. http://blogs.embarcadero.com/sarinadupont/2014/01/23/android-kitkat-style-download-for-xe5 다운로드http://cc.embarcadero.com/item/29701 더보기 이전 1 ··· 50 51 52 53 54 55 56 ··· 63 다음